EP4. ปรับแต่งรูปแบบหน้าจอ และการตั้งค่ารูปแบบตัวอักษร
จากครั้งที่แล้ว EP3: การสร้าง Library สำหรับจัดเก็บ Reference วันนี้ผู้เขียนจะมาแนะนำการปรับแต่งรูปแบบหน้าจอ (Layout) ว่ามีอะไรบ้าง รวมถึงการตั้งค่ารูปแบบการแสดงตัวอักษร (Display fonts) ในตัวโปรแกรมด้วย มาเริ่มกันเลยค่ะ
ปรับแต่งรูปแบบหน้าจอ Library (Layout)
เปิดหน้า EndNote Library ที่เราสร้างไว้ขึ้นมา ไฟล์นามสกุล .enl จะพบกับหน้าจอตามภาพด้านล่าง
รูปแบบหน้าจอ Library แบ่งออกเป็น 4 ส่วนหลัก ๆ ดังนี้
1.My Library หรือ Groups Panel ส่วนนี้แสดงจำนวนรายการข้อมูลอ้างอิงทั้งหมด แสดงกลุ่มของข้อมูล (My Group)
2. ส่วนแสดงรายละเอียดของข้อมูลตามเขตข้อมูลที่ตั้งค่าไว้ เช่น Author (ผู้แต่ง) Year (ปีที่พิมพ์) Title (ชื่อเรื่อง) Reference Type (ประเภทเอกสาร) เป็นต้น
3.Reference Panel คือส่วนที่แสดงรายละเอียดทั้งหมดของรายการอ้างอิง โดยแต่ละ Tab คือ
-
- Reference แสดงรายละเอียดของรายการข้อมูล ที่เลือก
- Preview แสดงตัวอย่างรูปแบบบรรณานุกรม ตาม Style ที่เลือก
- Attached PDFs แสดงไฟล์เอกสารในรูปแบบของ PDF
4. Layout คือปุ่มที่แสดงการจัดวางส่วนต่าง ๆ บนหน้าจอ โดยสามารถปรับเปลี่ยนได้ทั้งส่วน Groups Panel และส่วน Reference Panel เพื่อเพิ่มความสะดวกและความยืดหยุ่นในการใช้งานของผู้ใช้โปรแกรม
*ในที่นี้ผู้เขียนเลือกรูปแบบ ตามภาพด้านล่าง โดยให้ Groups Panel อยู่ทางด้านซ้าย และ Reference Panel อยู่ด้านล่างของหน้าจอ ทั้งนี้ ผู้ใช้โปรแกรมสามารถเลือกปรับตำแหน่งหน้าจอตามความถนัดของตนเองได้เลยนะคะ
การตั้งค่ารูปแบบตัวอักษร (Display fonts)
โดยส่วนใหญ่การเขียนวิทยานิพนธ์ งานวิจัย บทความ ฯลฯ จะมีทั้งภาษาอังกฤษ และภาษาไทย ตัวโปรแกรม EndNote จะตั้งค่า Default Font ไว้คือ Font :Segoe UI,9pt ซึ่งไม่สามารถแสดงภาษาไทยได้
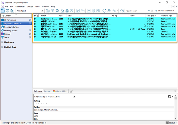
ดังนั้น หากผู้เขียนจำเป็นต้องอ้างอิงเอกสารที่มีภาษาไทยประกอบอยู่ด้วยนั้น ต้องตั้งค่าให้โปรแกรม EndNote สามารถอ่านและแสดงภาษาไทยได้ก่อน หลายคนไม่ได้ตั้งค่าในส่วนนี้ จึงทำให้เวลาที่ Import รายการอ้างอิงที่เป็นภาษาไทยเข้าสู่ตัวโปรแกรม EndNote กลายเป็นภาษาแปลกๆ ยกตัวอย่างตามภาพด้านล่าง
วิธีการตั้งค่าสามารถทำได้ ดังนี้
STEP 1: ไปที่เมนู Edit
STEP 2: คลิก Preferences…
STEP 3: เลือก Display Fonts
STEP 4: คลิกเลือก Tab ที่ต้องการเปลี่ยนแปลงรูปแบบตัวอักษร ผู้เขียนขอแนะนำว่าให้เปลี่ยนทั้ง 4 ส่วนไปเลยค่ะ ( Tab: Library, Gerneral, Labels และ Search) โดยทำการเปลี่ยนทีละ Tab นะคะ ในที่นี้ขอเปลี่ยน Tab Library ให้ดูเป็นตัวอย่างค่ะ
STEP 5 : คลิก Change Font…
STEP 6: เลือก Font ที่สามารถอ่านภาษาไทยได้ ในที่นี้ขอแนะนำ Font: Tahoma ค่ะ ท่านใดอยากจะปรับเปลี่ยน Style หรือ Size ก็สามารถปรับได้เลยนะคะ
ข้อสังเกต: ทำไมผู้เขียนจึงรู้ว่า Font: Tahoma จึงรองรับภาษาไทยได้ ให้ลองเอาเมาส์คลิกดูที่ Script จะพบว่า Font ที่เราเลือกไปนั้นสามารถรองรับภาษาอะไรได้บ้าง เห็นไหมคะ Font นี้รองรับภาษาไทย (Thai) ได้ ลองเลือกดูกันค่ะ
STEP 7: คลิก OK
STEP 8: คลิก Apply
STEP 9: คลิก OK เป็นอันเสร็จเรียบร้อย แล้วอย่าลืมเปลี่ยน Tab ที่เหลือด้วยนะคะ ทำตามขั้นตอนเดิมได้เลย
ตัวอย่างการแสดงผลหน้าจอเมื่อทำการตั้งค่ารูปแบบตัวอักษรที่รองรับภาษาไทย















